Purpose
To determine and resolve the issues restricting the Liquid UI Designer script changes to reflect on the SAP GUI screen. For this, we need to verify whether the Liquid UI directory is properly configured in the Liquid UI Designer, and in the guixt.sjs file.

Note: This scenario deal with local Liquid UI installation.
Pre-requisites
- Activate Liquid UI in SAP GUI
- Valid Liquid UI Designer license
To resolve the issue, perform the following steps:
- Locate the guixt.sjs file found in the SAPgui folder on the local machine. Typically, you can find the file at the following location based on the operating system:
- 64-bit O.S ---> C:\Program Files(x86)\SAP\FrontEnd\SAPgui
- 32-bit O.S ---> C:\Program Files\SAP\FrontEnd\SAPgui

- Now, specify the directory path in which the Liquid UI Script files will get saved. For example: If the Liquid UI Script needs to be stored in the path "C:\\LiquidUI\\scripts"; then specify the path, as shown in the following image:

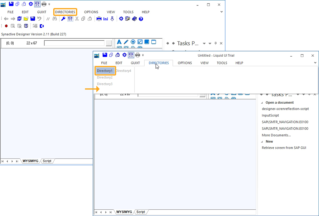
- Now, open the Liquid UI Designer. On the menu bar, click on the DIRECTORIES option and verify whether the directory is set to the relevant path where the Liquid UI scripts are saved.

- If the directory is not set to the relevant scripts directory path, then on the File and then click on the Save As button, as shown below.

- Specify the directory path location and select the radio button Directory1, and then click on the Save button.

To verify whether the issue is successfully resolved, let’s consider the following scenario.
- Enter the clearscreen(); command to delete the unnecessary screen elements on the SAP Easy Access screen, as shown in the following image.

- Now, refresh the SAP Easy Access Screen to verify whether script changes are getting reflected under SAP GUI, as shown below.

- Hence, the issue restricting the Liquid UI changes on the SAP GUI screen is successfully resolved.




