Enable your users to easily monitor sales orders in a MOBILE environment

Liquid UI for iOS/Android - SAP SD - Sales Document
After Liquid UI - JavaScript powered UX customization!
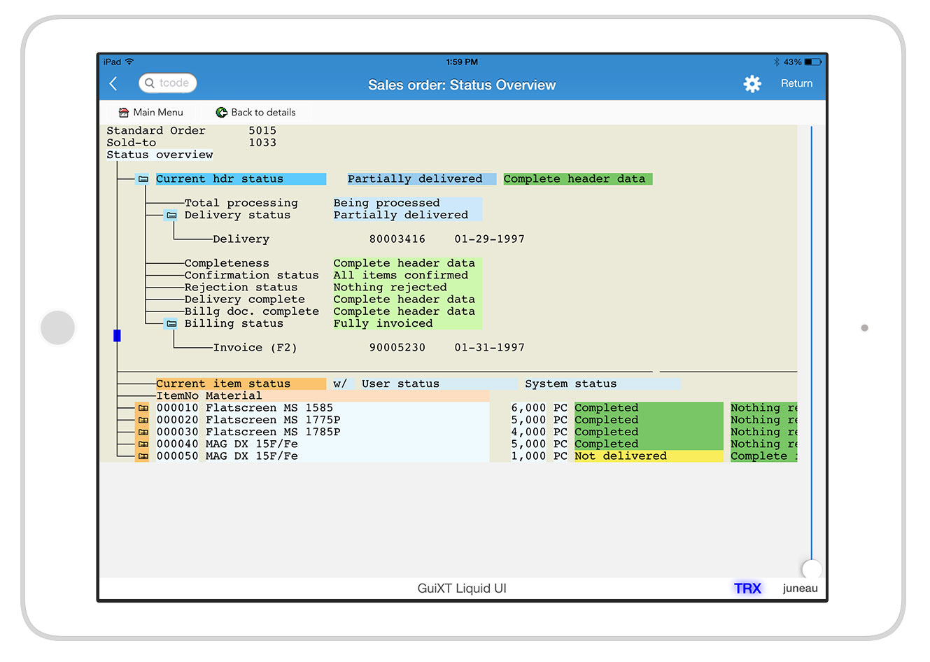
Liquid UI for iOS/Android - SAP SD - Status Overview
After Liquid UI - Aggregrated relevant PM fields for effortless execution.

Supported Platforms:

Android

iOS


Customer experience is vital to success in this increasingly competitive marketplace. Profit margins are thin and there is little room for errors. We live in a world where people have high expectations, so it´s important for companies to be up-to speed if they want to stay on top of the business. The Track Sales Orders app allows the enterprises to lookup the status of any sales order anywhere at any given time.

SCHEDULE SD DEMO >
LEARN HOW AMERICAN AIR FILTER INTEGRATED SALESFORCE TO SAP >

As a native application built on the Liquid UI platform, the sales order activity updated in SAP will reflect in the application immediately, resulting in a real time updates on your device. The Track Sales Orders App enables users to search for orders using basic criteria, displays header or item level details of a selected order. The users can also chose to display a detailed view of the order status to determine the current state. Powered by GuiXT, the Track Sales Order App is ideal solution for tracking sales activity on the go.

SCHEDULE SD DEMO >
LEARN HOW JCB REDUCES MAN-HOURS AND TIME SPENT IN DATA ENTRY >


Features and Benefits


  • Users can search sales orders by sales document (order) number as a range, sold-to party number as a range, created on date as a range and created by name as a range.
  • Users can view sales orders list and select a sales order to view it´s status and item details.
  • Graphical representation of sales order in form of gauge for easy visualization.
  • The item details will also display the item status for each line item.
  • One easy to use interface with work order drill down capabilities.
  • Show real time sales order details.

Highlights


  • TCODES: VA03
  • Deploys to your mobile device in as little as 1 day.
  • No changes to your SAP system.
  • If using standard process


Package Includes


  • WebScript and image files for customized UI on your existing SAP transaction
  • Documentation - User Guide, Deployment Guide and Technical Documentation for Developers

Take the next step.

Contact us to talk about our next-gen customization technology for SAP SD, including Track Sales Order. We’ll help you set up a strategy and develop a SD solution to drive productivity and better operational efficiency.

QUESTIONS? OUR REPS HAVE ANSWERS. 1-650-341-3310

Tell us a little about yourself, and we´ll be in touch with you right away.