Workflow templates are preconfigured frameworks that are easily adaptable to specific needs. With predefined steps, roles, and rules, these templates ensure consistency and uniformity across departments and projects.
SAP accommodates both predefined tasks and custom workflow creation. In this article, we'll explore the creation of workflow templates without predefined tasks, providing flexibility and room for customization using the Workflow Builder (SWDD) transaction.
Workflow template creation:
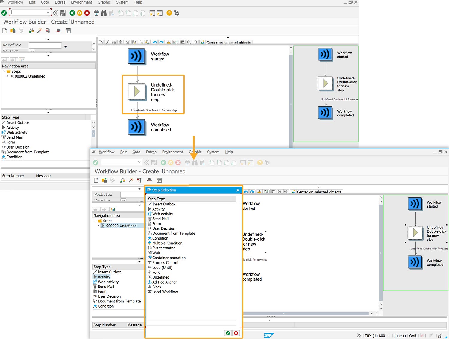
- Log on to SAP and navigate to the SWDD transaction. Here, you will find the Workflow Builder - Create ‘Unnamed’ screen.

- To create a new workflow template, you need to create a step by changing an undefined step in graphical mode or adding a new one.
Note: A step executes a task or controls the workflow and is created inside a block, which always contains a step and its outcomes. - Double-click on the undefined step displays the Step Selection pop-up window, as shown below.


Note: The step type you select will determine the task type.
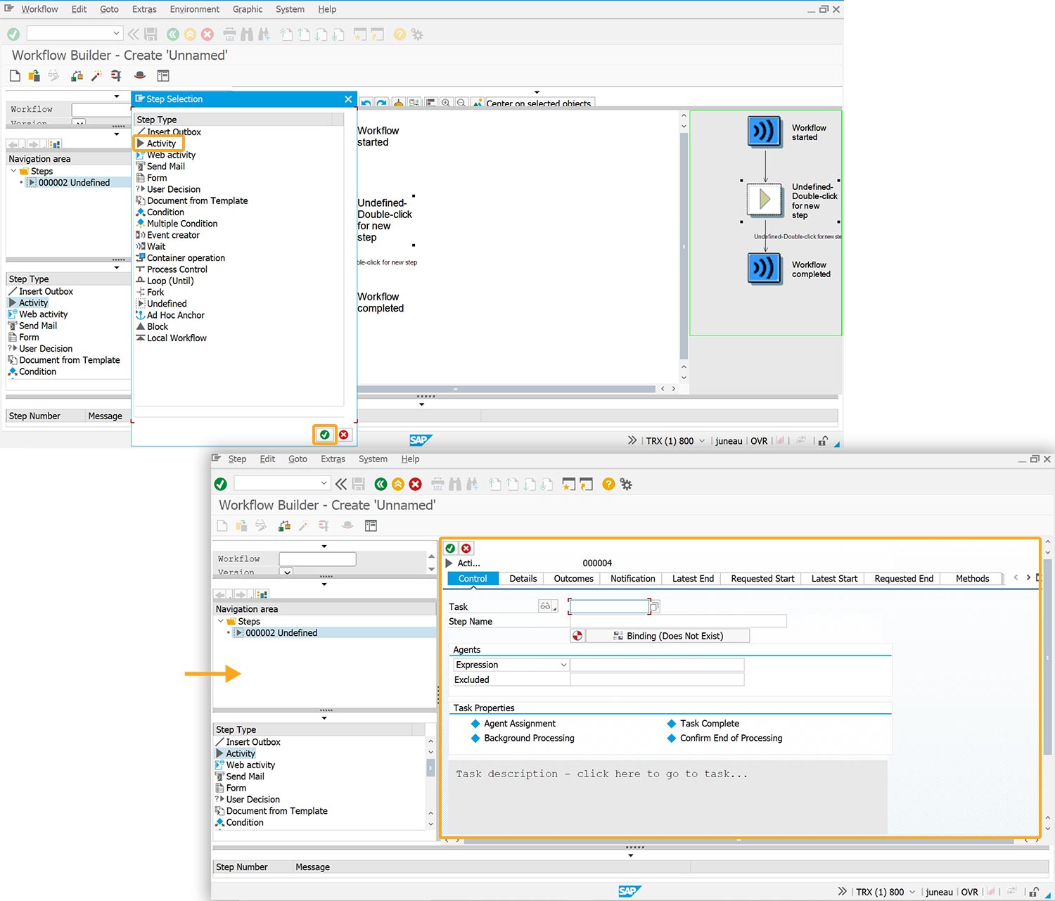
- We selected the Activity task type, clicked Continue, and created a new task.


Note: Activity steps encompass approvals, reviews, notifications, document processing, data entry, information retrieval, task assignment, and escalations, streamlining workflow execution.
- To create a new task, click on Display Task -> Create Task. This action will take you to the Standard Task Creation screen, which provides options to define task parameters and properties.

Proceed to the following section to create a standard task.




