Purpose
You can Create a New Registry Key and Value in 32 bit Operating system and 64 bit Operating system to disappear SAP menu item to avoid performing changes to the required menu items of the SAPGUI. You need to follow differrent path to create registry key and value in different types of Operating Systems.
Pre-requisites:
You need to have Administrative rights for the machine on which the task is to be performed.
User Interface
Steps to create a Registry Key (Administration) for 32Bit Operating System.
- Click "start", type “regedit” in the search bar and then click "enter”.

- Navigate to the below specified path to create a registry key.
HKEY_LOCAL_MACHINE\\Software\\SAP\\SAPGUI Front\\SAP Frontend Server

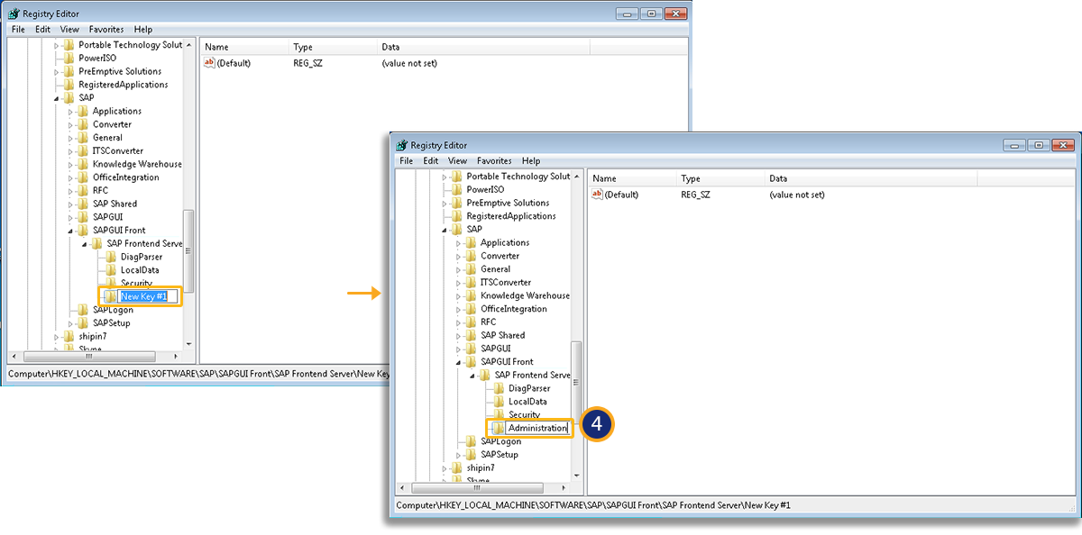
- Right Click on SAP Frontend Server, select New and then Key.

- You need to rename New Key #1 to Administration as shown below.

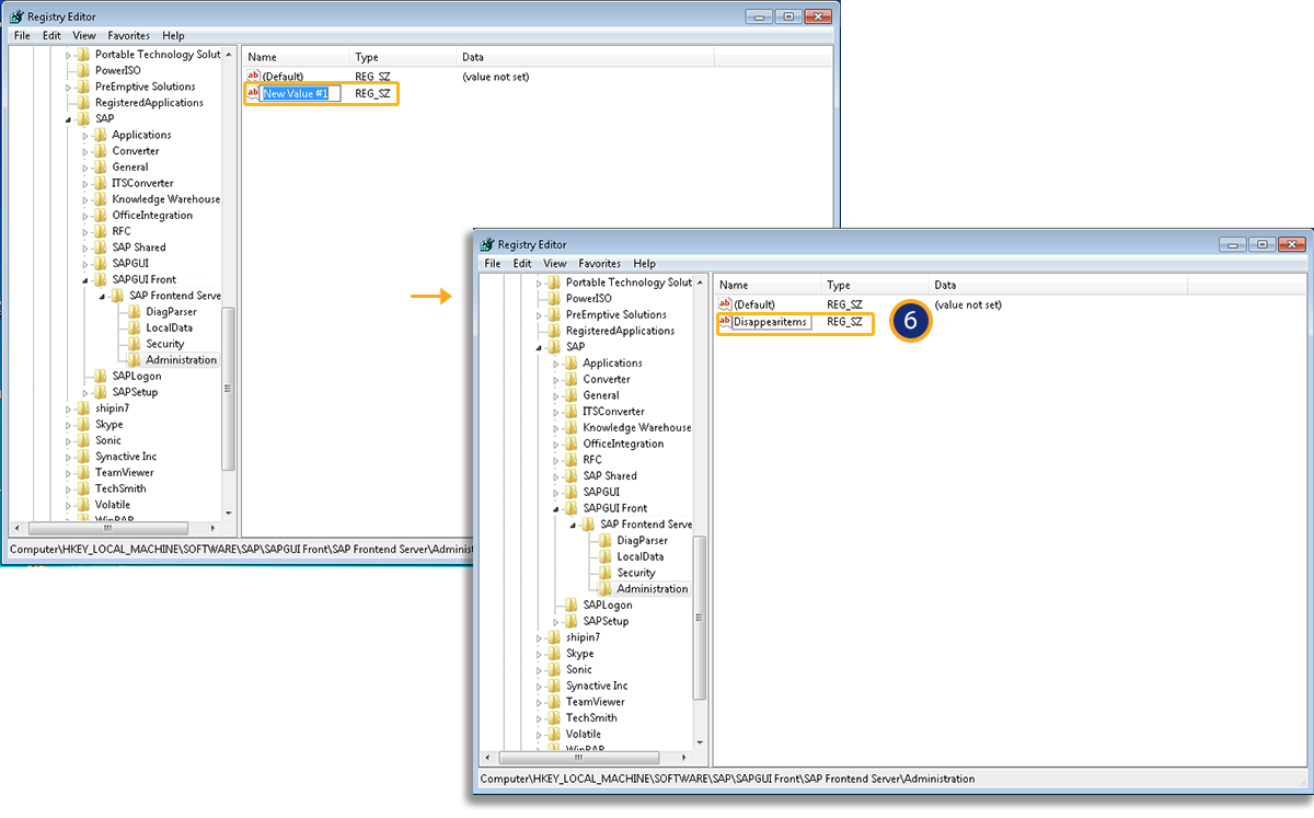
- Right Click on Administration Key and select New, and then select String Value.

- You need to rename New Value #1 to DisappearItems.

Steps to create a Registry Key (Administration) for 64Bit Operating System.
- Click Start and type “regedit” in the search bar and hit “enter”.

- You can view the Registry Editor and open the HKEY_LOCAL_MACHINE folder.

- Navigate to the below specified path to create a registry key.

HKEY_LOCAL_MACHINE\SOFTWARE\Wow6432Node\SAP\SAPGUI Front\SAP Frontend Server
- Right Click on SAP Frontend Server, select New and then select Key.

- You need to rename New Key #1 to Administration.

- Right Click on Administration Key and select New, and then select String Value.

- You need to rename New Value #1 to DisappearItems.





