- ホームページ
-
製品紹介
Deploy - DesktopDeploy - MobileDeploy - WebDeploy - Offline
- Rapid Apps
- Liquid UI 活用例
-
事例紹介
ハイテクビルメンテナンス公共機関製造業石油会社電力・天然ガス国内事例
- パートナー
- 会社概要
- お問い合わせ
ノースウェスタンエナジー
ノースウエスタンエナジーがGuiXTの導入によりSAPプロセスを簡素化、トレーニングにかかる時間を半分に短縮し作業効率の向上を実現

「 GuiXTのソリューションで、簡単にトランザクション間をナビゲートし、多くのミスが修正できるようになりました。ユーザの反響は予想以上で、別分野におけるGuiXTの活用が期待されるようになりました。」 - ドネール・クッチェン、ノースウェスタンエナジー -
ノースウェスタンエナジーは、GuiXTの技術によりトランザクション画面を使いやすくすることで、コストの削減と生産性の向上を実現しました。たとえば、作業通知トランザクションの作成に要する時間が7分半から4分に減少し、21の画面がわずか4つに減り、さらに50の入力フィールドが42に減りました。また、注文業務全般における通知作成プロセスで同様の結果を得ることができました。
その中でも、販売管理および受注処理が最も複雑なプロセスの一つとなっていたため、ユーザから改善を求める声が上がっていました。 2010年にGuiXTが導入された時点では、12人のカスタマーサービスによって13,000の販売依頼が処理されていました。その時点では、全て手作業によるキー入力が行われていました。GuiXTの導入後は、受注の作成作業に要する時間を35%削減し、さらに他の分野におけるトランザクション処理に要する時間も10〜15%減少させました。
ノースウェスタンエナジーのSAPユーザは、業務トランザクションを処理するために数多くの入力フィールドやタブの間を行き来する必要があり、入力に必要な情報が不明確なケースも少なくありませんでした。またトレーニングにも多くの時間が費やされ、アップグレードの際に旧システムで使用していたコントロールや変更が失われるなど、ユーザの不満は高まる一方でした。これらの問題に加え、同じプロセス間のサービス分野における一貫性もありませんでした。このため、ユーザからSAPの使い勝手を改善する強い要望が寄せられるようになりました。この結果エンドユーザが満足するソリューションを見つけることがノースウェスタンエナジーに求められていることが明白になりました。ただし、これらの問題を解決するためにはいくつもの課題を乗り越える必要がありました。はたしてそのようなソリューションが本当に存在し、それが予算に見合うか?柔軟性はあるか?さらには迅速かつ簡単なカスタマイズが可能か?...など、多くの疑問がありました。
ノースウェスタンエナジーは、GuiXTデスクトップおよびデベロッパを導入し、後にGuiXTモバイルソリューションを追加しました。ノースウェスタンエナジーにおけるSAPの総ユーザ数は1400人前後で、そのうちの約400名が現在GuiXTを使用しています。組織全体のSAPプロセスを簡素化するためにGuiXTデベロッパツールを活用し、僅か数分でSAP画面、タブ、トランザクションを統合し、再利用が可能なスクリプトを生成し、それらの活用によりSAPプロセスをカスタマイズしました。ラウンチパッドやボタンを作成したほか、特定フィールドの自動的入力や変更も可能になりました。
GuiXTサーバは、スクリプトの配備やメンテナンスの一元管理を可能にする機能を提供するだけでなく、ユーザにシームレスに更新情報を送信するためにも使用されました。GuiXTは簡単なカスタマイズや導入を提供しますが、カスタムトランザクションや機能モジュールなどのような複雑なプロセス作成作業の追加が計画される場合は、スクリプト技術を持つABAP経験者によって実装作業が加速されました。
ノースウエスタンエナジーは、GuiXTを導入することで次のような利点を得ることができました。
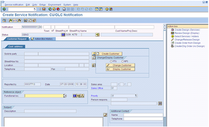
GuiXT導入後の画面サンプル

GuiXT導入前、多くのユーザは複雑なトランザクションに不満を抱えていました。GuiXT導入後はトランザクションの操作が非常に簡単になり、ユーザから追加のリクエストが来るようになり、それらのリクエストにも対応するためにGuiXTをフル活用しました。
GuiXTにより、組織の管轄区域(モンタナ州、サウスダコタ州、ネブラスカ州にて)で一貫したプロセスが実施できるようになったため、ビジネスの監査プロセスも容易になりました。ユーザには必要なフィールドやタブだけが見え、繰り返し使用されるデータはデフォルト値として自動設定されました。ラウンチパッドとボタンが用意されたため、SAPのトランザクションコードを覚えておく必要もなくなりました。GuiXT導入前には2日間のトレーニングが実施されていましたが、現在では1日で完了できるようになりました。さらに大きな利点としては、SAPのアップグレードの際もユーザ画面を変更することなく進めることが可能になったため、追加のトレーニング時間や、画面変更に基づく混乱なども避けることができるようになりました。
初期導入は、シンアクティブのオンサイトサービスの起用により、1週間で完了することができました。この期間に、ノースウェスタンエナジーのシステム開発者は画面構築に必要な知識を得ると共に、迅速な導入を実現することができました。シンアクティブの導入コンサルタントが持つ優れた専門知識と問題解決力は、ノースウェスタンエナジーの予想を大いに超えていました。また、専用サーバの配置により、メンテナンスも非常に簡単になりました。
ノースウェスタンエナジーの本社はサウスダコタ州のスーフォールズ市にあり、ITのオペレーション本部はモンタナ州のビュート市にあります。ノースウェスタンエナジーは米国中西部および北西部の顧客に天然ガスと電気を供給し、モンタナ州、サウスダコタ州、ネブラスカ州の約68万戸の顧客にサービスを提供しています。
ノースウェスタンエナジーは、連邦および州で規制されている電気・天然ガスの供給と伝送、および発電操作を行っています。経済的に不況の年となった2009年にも、業界平均を上回る17.6パーセントの株主利益を出すことに成功しました。ノースウェスタンエナジーは、今後も継続的に株主に利益をもたらし、また顧客へ安定した価格が提供できるように、管轄地区の全域において事業の改善と成長を実現するための施策を実施しています。